همانطور که در شکل زیر نشان داده شده است، روی دکمه Record Code در بخش Code از نوار ویرایشگر روش کلیک کنید تا دنباله ای از عملیات را که با استفاده از درخت مدل انجام می دهید، ضبط کنید.

عملیات خاصی در درخت برنامه نیز می تواند ثبت شود، به عنوان مثال، ممکن است کدی که رنگ برچسب متنی را در برنامه در حال اجرا تغییر می دهد، ایجاد شود.
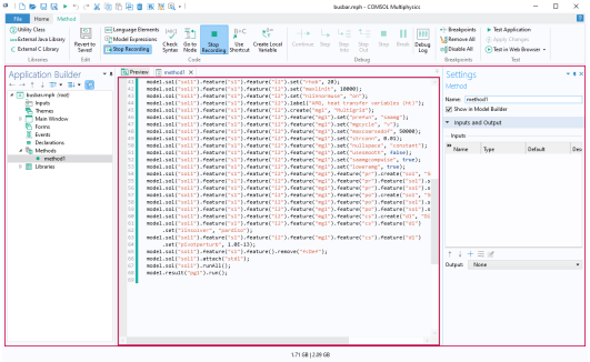
برای توقف ضبط کد، روی یکی از دکمههای Stop Recording در نوار Model Builder یا Application Builder کلیک کنید.

با استفاده از Data Access می توانید مقادیر ضریب انتقال حرارت و خواص دمای خارجی مدل آموزشی باسبار مورد استفاده در کتاب های Introduction to COMSOL Multiphysics و Introduction to Application Builder را تنظیم کنید.

برای تولید کد مشابه با استفاده از Record Code ( دسترسی به داده هنگام ضبط کد استفاده نمی شود)، مراحل زیر را دنبال کنید:
| • | 
برای ایجاد کد مربوط به تغییرات در شی برنامه، از Record Code یا Record Method استفاده کنید ، سپس به ویرایشگر فرم بروید، و برای مثال، ظاهر یک شی فرم را تغییر دهید. کد زیر مربوط به تغییر رنگ یک برچسب متنی از پیشفرض Inherit به آبی است :
روشهای داخلی که شی برنامه را تغییر میدهند، فقط هنگام اجرای برنامهها در دسترس هستند و نه در هنگام اجرای متدهای Model Builder.
از ابزارهای ضبط کد برای یادگیری سریع نحوه تعامل با شی مدل یا شی برنامه استفاده کنید. کد تولید شده خودکار نام ویژگی ها، پارامترها و متغیرها را به شما نشان می دهد. برای تخصیص مقادیر پارامترهای جدید در ویژگی های مدل، از رشته ها و تبدیل های رشته-اعداد استفاده کنید. با استفاده از Data Access در حین ضبط، میتوانید برای مثال، یک مقدار پارامتر را با استفاده از get استخراج کنید، مقدار آن را در یک متد پردازش کنید و با استفاده از set آن را در شی مدل ذخیره کنید . برای اطلاعات بیشتر در مورد دسترسی به داده ، به مقدمه Application Builder مراجعه کنید.
 


