شبیه سازی مستقیم مونت کارلو از عملکرد ایشیگامی
معرفی
این مثال نشان می دهد که چگونه می توان یک شبیه سازی مستقیم مونت کارلو از تابع Ishigami را انجام داد. این تابع تصادفی از سه متغیر یک معیار شناخته شده است که برای آزمایش تحلیل حساسیت جهانی و الگوریتمهای کمی عدم قطعیت استفاده میشود. میانگین، انحراف استاندارد، حداکثر و حداقل مقادیر تابع Ishigami را می توان به صورت تحلیلی برای توزیع های ورودی استفاده شده در اینجا محاسبه کرد.
برای این مشکل تست، تابع Ishigami است
که در آن X 1 ، X 2 و X 3 متغیرهای تصادفی مستقل با توزیع یکنواخت در [-π ، +π] با a = 7 و b = 0.1 هستند .
مقادیر محاسبه شده به صورت تحلیلی مطابق جدول 1 می باشد .
تعداد | اصطلاح | مقدار عددی (گرد) |
مقدار میانگین | a/2 | 3.5 |
واریانس | (a^2)/8+b*(pi^4)/5+b^2*(pi^8)/18+1/2 | 13.845 |
بیشترین | 8+(pi^4)/10 | 17.741 |
کمترین | -1-(pi^4)/10 | -10.741 |
انحراف معیار | sqrt(V) | 3.7208 |
برای مرجع، این مقادیر به عنوان پارامترهای سراسری در مدل وارد می شوند.
تعریف مدل
برای انجام یک شبیه سازی مستقیم مونت کارلو، سه متغیر تصادفی باید به عنوان پارامترهای جهانی با استفاده از مقادیر دلخواه تعریف شوند. مقادیر واقعی برای این متغیرها در طول شبیه سازی تصادفی خواهد شد. شکل 1 تمام پارامترهای سراسری در مدل را نشان می دهد.

شکل 1: پارامترهای مدل.
پارامتر Sampling par برای تولید بردار مقادیر تصادفی برای متغیرهای تصادفی X1 ، X2 و X3 استفاده می شود .
تابع Ishigami به عنوان یک تابع تحلیلی با سه آرگومان ورودی تعریف می شود.

شکل 2: تابع Ishigami به عنوان یک تابع تحلیلی، ishigami وارد شده است .
سه تابع تصادفی یکنواخت – rn1 ، rn2 و rn2 – تعریف شدهاند و بعداً در شبیهسازی مونت کارلو استفاده میشوند. هر یک از متغیرهای تصادفی دارای یک دانه تصادفی منحصر به فرد است تا اطمینان حاصل شود که متغیرهای تصادفی مستقل را تقلید می کنند.

شکل 3: توابع تصادفی مورد استفاده برای شبیه سازی مونت کارلو.
بخش اصلی شبیهسازی یک بررسی پارامتریک و یک مطالعه ثابت است. مطالعه ثابت برای تولید تمام مقادیر تابع مورد استفاده برای پردازش نتایج ضروری است. در مدل، 10000 امتیاز نمونه برای هر یک از متغیرهای تصادفی ایجاد می شود. این با اجرای یک جارو پارامتریک بین 1 تا 10000 در مراحل 1 به دست می آید. برای افزایش دقت شبیه سازی می توانید به راحتی این مقدار را 10 یا 100 برابر افزایش دهید.

شکل 4: تعریف Sweep پارامتری که برای شبیه سازی مونت کارلو استفاده می شود.
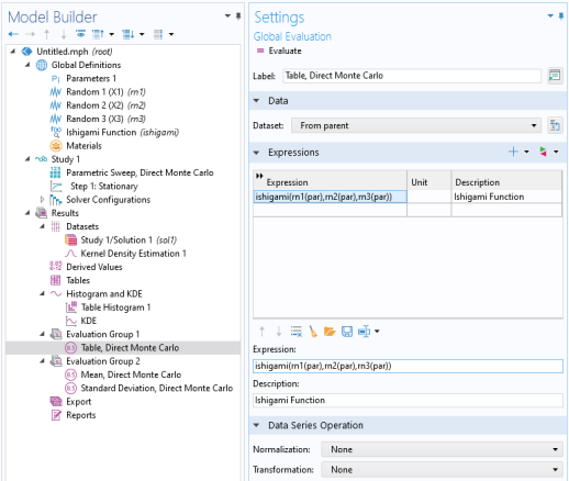
شبیه سازی مونت کارلو با استفاده از یک گروه ارزیابی انجام می شود که مقادیر تابع شبیه سازی شده را به یک جدول خروجی می دهد.

شکل 5: گروه ارزیابی مورد استفاده برای ارزیابی تابع ایشیگامی.
نتایج و بحث
نتایج یک نمودار هیستوگرام جدول را با یک نمودار KDE (تخمین چگالی هسته) مقایسه می کند.

شکل 6: نمودار هیستوگرام جدول و نمودار KDE.
میانگین و انحراف استاندارد به عنوان عملیات سری داده در جدول گروه ارزیابی محاسبه می شود .

شکل 7: میانگین محاسبه شده و انحراف معیار.
این مقادیر باید با مقادیر تحلیلی میانگین و انحراف معیار به ترتیب 3.5 و 3.7208 مقایسه شوند . برای به دست آوردن دقت بالاتر، تعداد مراحل جارو را افزایش دهید.
ارجاع
1. T. Ishigami و T. Homma، “یک تکنیک کمی سازی اهمیت در تحلیل عدم قطعیت برای مدل های کامپیوتری”، Proc. اولین علامت بین المللی مدلسازی و تحلیل عدم قطعیت ، IEEE، صفحات 398-403، 1990.
مسیر کتابخانه برنامه: Uncertainty_Quantification_Module/Tutorials/ishigami_function_direct_monte_carlo
دستورالعمل مدلسازی
از منوی File ، New را انتخاب کنید .
جدید
در پنجره جدید ، روی
Blank Model کلیک کنید .
اضافه کردن مطالعه
1 | در نوار ابزار Home ، روی |
2 | به پنجره Add Study بروید . |
3 | زیربخش مطالعات را پیدا کنید . در درخت انتخاب مطالعه ، Preset Studies for Selected Physics Interfaces>Stationary را انتخاب کنید . |
4 | روی Add Study در نوار ابزار پنجره کلیک کنید . |
5 | در نوار ابزار Home ، روی |
تعاریف جهانی
پارامترهای 1
1 | در پنجره Model Builder ، در قسمت Global Definitions روی Parameters 1 کلیک کنید . |
2 | در پنجره تنظیمات برای پارامترها ، بخش پارامترها را پیدا کنید . |
3 | در جدول تنظیمات زیر را وارد کنید: |
نام | اصطلاح | ارزش | شرح |
X1 | 1 | 1 | متغیر تصادفی 1 |
x2 | 1 | 1 | متغیر تصادفی 2 |
X3 | 1 | 1 | متغیر تصادفی 3 |
آ | 7 | 7 | پارامتر Ishigami 1 |
ب | 0.1 | 0.1 | پارامتر ایشیگامی 2 |
م | a/2 | 3.5 | منظور داشتن |
V | (a^2)/8+b*(pi^4)/5+b^2*(pi^8)/18+1/2 | 13.845 | واریانس |
STD | sqrt(V) | 3.7208 | انحراف معیار |
همتراز | 1 | 1 | پارامتر نمونه گیری |
imax | 8+(pi^4)/10 | 17.741 | حداکثر تابع |
نزدیک | -1-(pi^4)/10 | -10.741 | تابع حداقل |
تصادفی 1 (X1)
1 | در نوار ابزار Home ، روی |
2 | در پنجره تنظیمات برای تصادفی ، Random 1 (X1) را در قسمت نوشتار Label تایپ کنید . |
3 | قسمت Parameters را پیدا کنید . در قسمت متن Range ، 2*pi را تایپ کنید . |
4 | تیک Use random seed را انتخاب کنید . |
تصادفی 2 (X2)
1 | در نوار ابزار Home ، روی |
2 | در پنجره تنظیمات برای تصادفی ، Random 2 (X2) را در قسمت نوشتار Label تایپ کنید . |
3 | قسمت Parameters را پیدا کنید . در قسمت متن Range ، 2*pi را تایپ کنید . |
4 | تیک Use random seed را انتخاب کنید . |
تصادفی 3 (X3)
1 | در نوار ابزار Home ، روی |
2 | در پنجره تنظیمات برای تصادفی ، Random 3 (X3) را در قسمت نوشتار Label تایپ کنید . |
3 | قسمت Parameters را پیدا کنید . در قسمت متن Range ، 2*pi را تایپ کنید . |
4 | تیک Use random seed را انتخاب کنید . |
عملکرد ایشیگامی
1 | در نوار ابزار Home ، روی |
2 | در پنجره تنظیمات برای تحلیل ، ishigami را در قسمت متن نام تابع تایپ کنید . |
3 | قسمت Definition را پیدا کنید . در قسمت متن Expression ، sin(x1)+a*(sin(x2))^2+b*x3^4*sin(x1) را تایپ کنید . |
4 | در قسمت متن Arguments ، x1,x2,x3 را تایپ کنید . |
5 | در قسمت نوشتار برچسب ، تابع Ishigami را تایپ کنید . |
مطالعه 1
Sweep پارامتریک، مستقیم مونت کارلو
1 | در نوار ابزار مطالعه ، روی Sweep |
2 | در پنجره تنظیمات برای جابجایی پارامتری ، جابجایی پارامتری، Direct Monte Carlo را در قسمت نوشتار Label تایپ کنید . |
3 | بخش تنظیمات مطالعه را پیدا کنید . روی افزودن کلیک کنید . |
4 | در جدول تنظیمات زیر را وارد کنید: |
نام پارامتر | لیست مقادیر پارامتر | واحد پارامتر |
par (پارامتر نمونه برداری) | محدوده (1,1,10000) |
5 | در نوار ابزار مطالعه ، |
نتایج
گروه ارزشیابی 1
1 | در پنجره Model Builder ، گره Results را گسترش دهید . |
2 | روی Results کلیک راست کرده و Evaluation Group را انتخاب کنید . |
میز، مستقیم مونت کارلو
1 | در پنجره Model Builder ، روی Evaluation Group 1 کلیک راست کرده و Global Evaluation را انتخاب کنید . |
2 | در پنجره تنظیمات برای ارزیابی جهانی ، بخش عبارات را پیدا کنید . |
3 | در جدول تنظیمات زیر را وارد کنید: |
اصطلاح | واحد | شرح |
ایشیگامی(rn1(par)،rn2(par)،rn3(par)) | عملکرد ایشیگامی |
4 | در نوار ابزار Evaluation Group 1 ، روی |
5 | در قسمت Label text Table, Direct Monte Carlo را تایپ کنید . |
گروه ارزیابی 2
در نوار ابزار نتایج ، روی
Evaluation Group کلیک کنید .
یعنی مستقیم مونت کارلو
1 | روی Evaluation Group 2 کلیک راست کرده و Global Evaluation را انتخاب کنید . |
2 | در پنجره تنظیمات برای ارزیابی جهانی ، میانگین، Direct Monte Carlo را در قسمت نوشتار Label تایپ کنید . |
3 | قسمت Expressions را پیدا کنید . در جدول تنظیمات زیر را وارد کنید: |
اصطلاح | واحد | شرح |
ایشیگامی(rn1(par)،rn2(par)،rn3(par)) | عملکرد ایشیگامی |
4 | بخش عملیات سری داده را پیدا کنید . از لیست Transformation ، میانگین را انتخاب کنید . |
انحراف استاندارد، مستقیم مونت کارلو
1 | در پنجره Model Builder ، روی Evaluation Group 2 کلیک راست کرده و Global Evaluation را انتخاب کنید . |
2 | در پنجره تنظیمات برای ارزیابی جهانی ، انحراف استاندارد، Direct Monte Carlo را در قسمت متن برچسب تایپ کنید . |
3 | قسمت Expressions را پیدا کنید . در جدول تنظیمات زیر را وارد کنید: |
اصطلاح | واحد | شرح |
ایشیگامی(rn1(par)،rn2(par)،rn3(par)) | عملکرد ایشیگامی |
4 | بخش عملیات سری داده را پیدا کنید . از لیست Transformation ، انحراف استاندارد را انتخاب کنید . |
گروه ارزیابی 2
1 | در پنجره Model Builder ، روی Evaluation Group 2 کلیک کنید . |
2 | در نوار ابزار Evaluation Group 2 ، روی |
تخمین چگالی هسته 1
1 | در پنجره Model Builder ، گره Results>Datasets را گسترش دهید . |
2 | روی Results>Datasets کلیک راست کرده و More Datasets> Kernel Density Estimation را انتخاب کنید . |
3 | در پنجره تنظیمات برای تخمین تراکم هسته ، بخش داده را پیدا کنید . |
4 | از فهرست منبع ، گروه ارزیابی را انتخاب کنید . |
5 | زیربخش ستون ها را پیدا کنید . از لیست مختصات x ، Ishigami Function را انتخاب کنید . |
6 | برای گسترش بخش Advanced کلیک کنید . |
هیستوگرام و KDE
1 | در نوار ابزار نتایج ، روی |
2 | در پنجره تنظیمات برای گروه طرح 1 بعدی ، هیستوگرام و KDE را در قسمت متن برچسب تایپ کنید . |
هیستوگرام جدول 1
1 | در نوار ابزار هیستوگرام و KDE ، روی |
2 | در پنجره تنظیمات برای هیستوگرام جدول ، بخش داده را پیدا کنید . |
3 | از فهرست منبع ، گروه ارزیابی را انتخاب کنید . |
4 | از لیست مختصات x ، Ishigami Function را انتخاب کنید . |
5 | قسمت Bins را پیدا کنید . در قسمت متن شماره ، 200 را تایپ کنید . |
6 | قسمت Output را پیدا کنید . از لیست Normalization ، Integral را انتخاب کنید . |
7 | برای گسترش بخش Coloring and Style کلیک کنید . |
جایی که
1 | در پنجره Model Builder ، روی Histogram و KDE کلیک راست کرده و Line Graph را انتخاب کنید . |
2 | در پنجره تنظیمات برای نمودار خط ، KDE را در قسمت متن برچسب تایپ کنید . |
3 | قسمت y-Axis Data را پیدا کنید . در قسمت متن Expression ، kde1val را تایپ کنید . |
4 | قسمت Data را پیدا کنید . از لیست Dataset ، Kernel Density Estimation 1 را انتخاب کنید . |
5 | در نوار ابزار هیستوگرام و KDE ، روی |
6 | ![]() |
