Physics Builder یک محیط برنامه نویسی گرافیکی است که در آن کارشناسان برنامه می توانند از طریق یک محیط دسکتاپ تعاملی و بدون نیاز به کدنویسی، رابط های فیزیکی مناسبی را طراحی کنند.
با Physics Builder میتوانید رابطهای فیزیک مناسب را برای ایجاد محصولات خود و رابطهای فیزیک سفارشی برای برنامههای خاص به کار ببرید.
گردش کار برای ایجاد رابط های فیزیک جدید شبیه به ایجاد یک مدل چندفیزیکی است با این تفاوت که نتیجه یک رابط کاربری جدید به جای یک مدل جدید است.

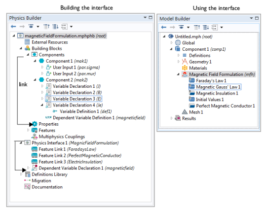
شکل 1-1: تعریف رابط فیزیک جدید “فرمولاسیون میدان مغناطیسی”: در Physics Builder (سمت چپ) و نتیجه در Model Builder (سمت راست).
پنجره Physics Builder شامل درختی است که یک پروژه طراحی رابط فیزیک را نشان می دهد. چنین پروژه ای می تواند هر چیزی را از یک رابط فیزیک منفرد تا یک محصول کامل با مجموعه ای از رابط های فیزیک تعریف کند.
رابط های فیزیک سفارشی ایجاد شده با استفاده از Physics Builder را می توان در برنامه های ایجاد شده با استفاده از Application Builder گنجاند و با استفاده از COMSOL Compiler™ کامپایل کرد.
فصلهای بعدی ابزارهایی را که در Physics Builder استفاده میکنید توضیح میدهند و مثالهای مفصلی از نحوه ایجاد فیزیک سفارشی ارائه میدهند.
